手把手教学!ComfyUI文生图基础操作(附节点流程图+参数说明)
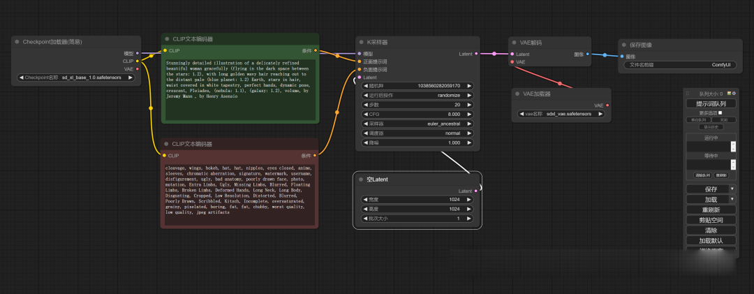
1. 是不是有大模型、正向提示词、反面提示词、采样器、步数、宽高、VAE、显示图像。既然我们知道有哪些节点,就把他们按照流程去连起来吧。
·

- 是不是有大模型、正向提示词、反面提示词、采样器、步数、宽高、VAE、显示图像。既然我们知道有哪些节点,就把他们按照流程去连起来吧。
需要stable diffusion整合包以及提示词插件,可以扫描下方,免费获取

创建流程:
大模型加载器:
- “右键——新建节点——加载器”我们会看到很多加载器,看名字是不是都挺熟悉的,没错这就是我们需要用到的“Checkpoint加载器(大模型加载器)、VAE加载器、Lora加载器等”我们先把大模型加载器添加进来(也可以使用 Checkpoint Loader,这是我们上节课安装的 ComfyUI-Custom-Scripts 插件中的加载器,可以用来预览缩略图)。
- 点击“Checkpoint名称”位置选择我们需要的模型。

** 文本输入节点(CLIP文本编码器):**
- 接下来我们去添加关键词输入节点,这时候要注意了,他没有正、反关键词的区分,都是用的一个叫“CLIP文本编码器的节点”。
- 我们用同样的方法“右键——新建节点——条件——CLIP文本编码器”,这个地方我们要添加两个“CLIP文本编码器”用来输入正、反关键词。

- 因为没有区分正反关键词,我们可以自己去修改名称和颜色用于区分,我们在节点上方“右键——标题”输入名称后确定就可以。修改节点颜色也是“右键——颜色”然后选择颜色就可以了。
- 这时候我们是不是发现“Checkpoint加载器”和“CLIP文本编码器”上面都有一个同样名称、同样颜色的黄点“CLIP”,我们把它连起来(鼠标放在上面会有“十”字标识,我们左键按住住拖到另一个节点的对应位置就连上了)。

注意:我们 Checkpoint加载器只有一个 CLIP连接点,而我们需要连接正面、反面两个提示词。这个地方我们可以理解为作为输出可以连接多个节点,作为输入只能连接一个。
采样器:
- “右键——采样——采样器(这个地方是有两个采样器的,我们选择普通的采样器就好)”。

-
我们可以在采样器上看到7个可以修改的选项:
-
- 随机种:随机种子,每张图都有一个随机的编号;
- 运行后操作:种子是需要固定、增加(在原来的种子值上+1)、减少、随机,我们一般用的是固定和随机;
- 步数:设置我们画这张图需要去除噪波的次数;
- CFG:提示词引导系数,越大越符合提示词,基本在8左右就够了;
- 采样器:这个选项有太多了,我们在使用 Web UI 的时候也需要进行选择,后面我找时间挨个介绍一下他们的区别,我通常会选择 euler_ancestral(web ui 中的 Euler a)、dpmpp_2m(DPM++ 2m)、dpmpp_2m_sde_gpu
- 调度器:每一次迭代步数中控制噪声量大小的,一般我们选择 normal 或 karras;
- 降噪:和步数有关系,1就是我们100%的按照上方输入的步数去完成,0.1就是10%,这里我们填1。
-
这时候我们会看到左侧有“模型、正面提示词、负面提示词、Latent”四个可连接的点;
-
我们分别把“模型”和“Checkpoint加载器的模型”相连,“正面提示词”和“正面提示词的条件”相连,“负面提示词”和“负面提示词的条件”相连。
-
这时候我们还剩下一个“Latent”,这个我们用来连接控制出图宽高的节点。
宽高(空Latent):
- 鼠标点击住“Latent”往外拉,松开然后选择“空Latent”,直接添加节点并连接上了。
- 此添加节点的方法适用于任何一个节点(前面的模型、CLIP都可以通过这个方式快速的添加节点)。

- 宽高就不用说了吧,批次就是一次出几张图的意思。
VAE解码:
- 注意:这个地方我们选择的不是“VAE加载器”,而是“VAE解码”
- “右键——新建节点——Latent——VAE解码”(和前面一样直接左键拖拽也可以);
- “VAE解码的Latent”和“采样器的Latent”相连,这时候左侧会剩下一个VAE;
- 我们是不是想起来“Checkpoint加载器”还剩一个“VAE”没有连接,我们把它两个连在一起就可以了(这个地方要注意一下,大部分大模型都包含有VAE模型在里面的,我们可以直接连接;也可以添加一个“VAE加载器”去加载一个VAE模型进行连接;这两个连接方法我们选其中一个就可以)。

保存图像:
- “右键——新建节点——图像——保存图像”(或左键拖拽),这个地方我们可以有两种选择“保存图像”和“预览图像”。
- 保存图像相比预览图像来说多了一个功能就是把生成的图像保存到“ComfyUI下的output”文件夹里面。
- 保存图像同样具有预览的功能。

出图:
- 这个时候我们已经连接好所有节点了,输入关键词,调节好模型、步数、宽高等;
- 点击右侧设置面板的“提示词队列”,或者“ctrl+回车”进行出图就可以了;

- 只要是出图成功,就说明我们连接的节点没问题,可以按照我上节课教的把工作流保存下来,以便日后使用;
- 在出图的过程中我们可以看到进行到哪一步,哪一个节点就会有绿色的框,非常方便我们熟悉流程。
课后小知识:
- Clrt+C:复制,Clrt+V:粘贴,Clrt+Shift+V:带节点连接线粘贴;
- Shift+鼠标左键点击:多选节点模块;
- 按住Clrt+鼠标左键框选:框选中多个节点模块;
- 按住Shift+鼠标左键移动:可移动多个节点模块;
- 每个节点模块都可在节点模块右下角拖拽变大变小;
- 鼠标在空白地方“右键——新建编组”,可对内容进行编组区分(同样可以修改标题和颜色)。
为了帮助大家更好地掌握 ComfyUI,我在去年花了几个月的时间,撰写并录制了一套ComfyUI的基础教程,共六篇。这套教程详细介绍了选择ComfyUI的理由、其优缺点、下载安装方法、模型与插件的安装、工作流节点和底层逻辑详解、遮罩修改重绘/Inpenting模块以及SDXL工作流手把手搭建。
由于篇幅原因,本文精选几个章节,详细版点击下方卡片免费领取
一、ComfyUI配置指南
- 报错指南
- 环境配置
- 脚本更新
- 后记
- …

二、ComfyUI基础入门
- 软件安装篇
- 插件安装篇
- …

三、 ComfyUI工作流节点/底层逻辑详解
- ComfyUI 基础概念理解
- Stable diffusion 工作原理
- 工作流底层逻辑
- 必备插件补全
- …

四、ComfyUI节点技巧进阶/多模型串联
- 节点进阶详解
- 提词技巧精通
- 多模型节点串联
- …

五、ComfyUI遮罩修改重绘/Inpenting模块详解
- 图像分辨率
- 姿势
- …

六、ComfyUI超实用SDXL工作流手把手搭建
- Refined模型
- SDXL风格化提示词
- SDXL工作流搭建
- …

由于篇幅原因,本文精选几个章节,详细版点击下方卡片免费领取

更多推荐


所有评论(0)