99%开发者不知道的细节:一文读懂DeepSeek R1训练过程!
随着大规模语言模型(LLM)在各类自然语言处理任务中不断突破,如何让模型具备更强的推理能力、生成能力与人类对齐特性,成为研究与工程实践中的重中之重。DeepSeek R1 正是在这样的背景下应运而生,它融合了预训练、监督微调(SFT)、强化学习(RL)及模型蒸馏等多种技术手段,通过分阶段、多轮次的训练迭代,最终构建了一款既具备扎实推理能力,又与人类偏好高度对齐的开源对话模型。在本文中,我们将结合如
前言
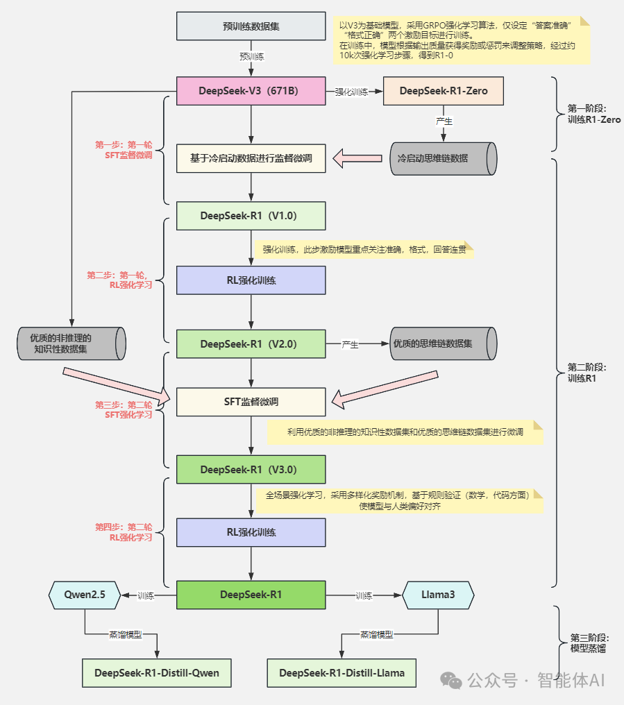
随着大规模语言模型(LLM)在各类自然语言处理任务中不断突破,如何让模型具备更强的推理能力、生成能力与人类对齐特性,成为研究与工程实践中的重中之重。DeepSeek R1 正是在这样的背景下应运而生,它融合了预训练、监督微调(SFT)、强化学习(RL)及模型蒸馏等多种技术手段,通过分阶段、多轮次的训练迭代,最终构建了一款既具备扎实推理能力,又与人类偏好高度对齐的开源对话模型。在本文中,我们将结合如下流程图(一张纵向展现 DeepSeek R1 训练全貌的思维导图),对训练过程中的每一个模块、每一次迭代都做深入解读,并附上关键细节,以期让读者对 DeepSeek R1 从 0 到 1、从 1 到 N 的成长路径有一个全面、清晰的认识。

一、整体框架概览
在最顶层,DeepSeek R1 的训练流程可以分为三个阶段:
-
第一阶段:训练 R1‐Zero 以 DeepSeek‐V3(671B)为基座模型,采用强化学习(RL)微调的方法,仅以“回答正确性(Answer Accuracy)”和“格式正确性(Format Accuracy)”两个最基础的奖励信号对模型进行优化,经过约 1 万步的 PPO 训练,得到基础版本 DeepSeek‐R1‐Zero,同时伴随产出“冷启动思维链数据”(Cold‐Start Chain‐of‐Thought Data)。
-
第二阶段:训练 R1 这一层包括三个子阶段:
-
- 第二阶段·第一子阶段(SFT 监督微调):在第一阶段获得的“冷启动思维链数据”基础上,对模型做第一轮 SFT 微调,得到 DeepSeek‐R1(V1.0);
- 第二阶段·第二子阶段(RL 强化学习):以 DeepSeek‐R1(V1.0)为起点,基于已有数据做第一轮更深入的 RL 训练,得到 DeepSeek‐R1(V2.0),并产出“优质思维链数据”;
- 第二阶段·第三子阶段(SFT 监督微调):利用“优质思维链数据”以及外部“优质推理知识性数据集”,对 DeepSeek‐R1(V2.0)再做一轮 SFT 微调,得到 DeepSeek‐R1(V3.0);
- 第二阶段·第四子阶段(RL 强化学习):最后将 DeepSeek‐R1(V3.0)放到全场景 RL 中进行第二轮强化学习,采用多样化奖励机制(包括数学题、代码校验等规则化评估),最终产出高质量、与人类偏好高度对齐的 DeepSeek‐R1(即最终 R1)。
-
第三阶段:模型蒸馏 在已经训练好的 DeepSeek‐R1 基础上,分别基于 Qwen2.5 与 Llama3 两个基础大模型进行蒸馏,得到体量更小、推理能力与 DeepSeek‐R1 一致的衍生版本:
-
- DeepSeek‐R1‐Distill-Qwen(蒸馏自 Qwen2.5)
- DeepSeek‐R1‐Distill-Llama(蒸馏自 Llama3)
下面,我们将分阶段、分子模块地展开讲解,力求将每一步骤、每一个数据集、每一种技术手段的来龙去脉和关键细节都解释清楚。
二、第一阶段:训练 R1‐Zero
1.1 DeepSeek‐V3(671B)——训练基座模型
- 模型规模与参数 DeepSeek‐V3 为我们事先已经训练好的“基座模型”,总参数规模约 671 亿(671B)。这个版本在大规模互联网文本、代码数据上已经做过了充分的预训练(Pre‐training),具有基础的语言理解与生成能力,但尚缺乏“对齐强化”、“思维链式推理”及“人类偏好校准”等方面的专项能力。
- 预训练数据集 V3 的预训练数据来源非常丰富,包括新闻语料、百科知识、技术文档、开源代码库、对话数据等,属于典型的混合型大规模预训练数据集。由于篇幅所限,本文不再赘述 V3 的预训练细节,更关注其在 微调(Finetuning)与 强化学习(RL)环节中的使用。
1.2 RL 强化学习:生成 R1‐Zero 与“冷启动思维链数据”
在第一阶段,我们将 DeepSeek‐V3 作为初始模型,通过强化学习方法,把它调优至“R1‐Zero”状态,主要产出两个结果:
- DeepSeek‐R1‐Zero 模型
- 冷启动思维链数据(Cold‐Start COT):在训练过程中,模型在解答问题时自动产出的“思维链”(Chain‐of‐Thought),为后续 SFT 微调提供了初步的思路模板。
1.2.1 训练思路与奖励设计
-
训练算法:GRPO(Generalized PPO) 我们采用了 GRPO(广义 PPO)作为核心 RL 算法。PPO(Proximal Policy Optimization)因其稳定性与收敛速度,在大模型强化学习实践中被广泛使用。GRPO 在标准 PPO 基础上做了少量改进,例如更灵活的剪切策略(clip)、更精细的学习率调度等,能够在大参数量模型微调场景下提供更好的样本利用率和收敛稳定性。
-
双重奖励:答案正确性 + 格式正确性 为了确保训练目标够“简单而有效”,我们在这一步仅设计了两个最基础的奖励项:
-
- 答案正确性(Answer Accuracy):模型生成的回答要与“标准答案”保持一致性;
- 格式正确性(Format Accuracy):模型输出需符合特定模板或格式(例如是否包含“思维链→结论”两部分)。
-
在训练过程中,对于每一次模型的样本回答,系统会先判断“答案是否与标注答案一致”并给予一定基础分,然后再判断“输出格式是否符合预期规范”,总奖励即为这两项之和。如此设计的初衷是,让模型先学会“该说什么”和“该怎么说”,而暂时不引入更复杂的细微打分(如语义一致性、写作风格等)。
-
训练规模与轮数 预计约 10,000 个更新步(iterations),使用大规模算力同时并行多个 PPO 进程,模型能够在有限时间内快速学会如何利用思维链拆解问题、并给出符合格式要求的答案。往往在约 10k 步左右,模型的基本输出质量就能达到预期。
1.2.2 产出与效果
-
DeepSeek‐R1‐Zero 经过上述 RL 强化学习后,我们得到了 DeepSeek‐R1‐Zero。与原始的 V3 相比,Zero 版本已经显著提升了“基础题目回答质量”与“思维链生成能力”,但整体还偏“粗糙”:
-
- 思维链经常出现冗余或逻辑不够严密的情况;
- 对于边缘案例或细节考察,模型仍可能给出模糊回答。
-
但是,最重要的是,我们从 R1‐Zero 训练中自动收集到了大量“冷启动思维链数据”,这些数据为下一步 SFT 微调提供了“零起点的思维示例”。
-
冷启动思维链数据集 传统 SFT 微调往往依赖人类标注的“高质量思维链”——成本高且难以大规模收集。R1‐Zero 本身在回答任务时会将“思维链 + 最终答案”一同产出,我们将这些自动生成的思维链进行初步筛选与去噪后,得到了所谓的「冷启动思维链数据集」。
-
- 篇幅控制:大约收集 2–3 万条左右的题目示例;
- 数据类型:既包括数学逻辑推理题,也包含阅读理解、多项选择、开放式问答等多领域;
- 数据标注:在自动生成的基础上,我们只做“简单的数据清洗”,比如去除明显无关、重复项,也对格式做了统一化处理。
有了上述数据,便可进入第二阶段的第一步:SFT 监督微调。
三、第二阶段:训练 R1
第二阶段旨在将模型从“基础思维链能力”逐步打磨成“高质量推理与人类偏好对齐”的版本。这里分为四个关键子阶段(图中左侧用红色箭头与文字注明为“第一步”“第二步”“第三步”“第四步”):
- 第一步:第一轮 SFT 监督微调
- 第二步:第一轮 RL 强化学习
- 第三步:第一轮 SFT 监督微调
- 第四步:第二轮 RL 强化学习
下面逐一解读。
3.1 第一子阶段:第一轮 SFT 监督微调(R1‐Zero → R1 (V1.0))
1)目的与思路
在获得了 R1‐Zero 的初版“冷启动思维链数据”后,第一件事就是让模型“模仿”这些思维链思路,用更“纯粹”的监督学习来进一步固化基础能力。也就是说,尽管 R1‐Zero 本身已能输出 Chain‐of‐Thought,但从“自动生成+筛选”到“人工质检+监督学习”之间仍有较大差距,我方希望用 SFT(Supervised Fine‐Tuning)让模型初步掌握“从零到有,完整书写思维链”的模式。
2)数据准备
-
输入数据:
-
- 问题(Question):来自冷启动数据集,涵盖数学、逻辑推理、常识问答、编程题等超过 20 个子领域;
- 标注答案:同冷启动数据集内的“自动生成答案+思维链”的最终输出,经过人工基本核验保证没有“明显逻辑漏洞”后纳入训练。
-
输出标签:
-
-
采用“[思维链]→[结论]”固定格式,示例:
less问题:某几何题的题干…… [思维链] (Chain-of-Thought): 1. …分析第一步… 2. …分析第二步… … n. …得出中间结论… [最终答案]:XYZ
-
-
数据量:约 2–3 万条精品示例。由于是“冷启动”阶段,示例中仍存在逻辑不够严谨、表述略显笨拙的情况,但总体可以确保“没有漏解、答非所问”。
3)训练细节
-
超参数:
-
- Batch size:512(分布式多卡并行)
- 学习率(LR):初始 1e−5,采用 2 轮 warmup 后逐步线性衰减至 1e−6
- 优化器:AdamW,β1 = 0.9、β2 = 0.999、weight_decay = 0.01
- 梯度累积:累积 4 步后更新一次
- Dropout:0.1
- 训练轮数(Epochs):3 轮
-
损失函数:
-
- 直接使用标准的交叉熵(Cross‐Entropy),因为 SFT 本质上是一个“标准的语言建模”微调任务。
- 输入是“问题++思维链内容++最终答案+”,模型按 token 级别计算 CE 损失,强制模型学会“中间必须输出思维链,再到答案”。
-
校验集与评价指标:
-
- 拆分 10% 的训练数据作为校验集,实时监控 Loss 与模型在一小部分样例上的“思维链完整度(是否漏写步骤)”指标。
- 评价指标依然以“回答正确性”为主,若答案错误则记为错误;“思维链是否流畅”目前并未量化评分,主要靠人工随机抽样甄别。
4)输出结果
-
DeepSeek‐R1 (V1.0)
-
-
这一版本相比 R1‐Zero 能力提升明显:
-
- 思维链完整度明显提高,基本不再出现“思维链与结论不同步”的卒中;
- 回答准确率提高约 5–8%(针对验证集中的数学与逻辑题目);
- 格式规范度达 98% 以上。
-
但仍欠缺更高层次的“思维链多样性”、“长链式推理严谨度”以及“面对边缘/开放性问题的生成能力”。
-
此时,我们已经获得了 R1 的第一个落脚点:R1 (V1.0)。
3.2 第二子阶段:第一轮 RL 强化学习(R1 (V1.0) → R1 (V2.0))
在 DeepSeek R1 的训练流程中,单纯的 SFT 虽能让模型“学会套路”,但对于真正的“优质、高水平推理”而言,还需要引入强化学习手段,去优化对“更细粒度的思维链质量、对复杂边界问题的回答能力”的追求。在这一阶段,我们从 V1.0 开始,执行第一轮 RL 强化训练,同时采集“优质思维链数据”。
3.2.1 训练目标与奖励设计
-
训练目标
-
- 让模型学会“在思维链层面做出更靠谱、连贯、数学逻辑严谨的推理”
- 进一步提升“回答正确率”尤其是难度偏高的题目(如多步数学推导、判断型逻辑题)上准确率的提升空间
- 在 RL 过程中,额外产出“高质量思维链数据”以供下一个 SFT 环节使用
-
奖励信号 相较于第一阶段“答案+格式”双重奖励,这里我们要加入更细粒度的质量评价,但仍需权衡“标注成本”与“自动化能力”:
-
-
答案正确性(Answer Accuracy):与第一阶段一致,检查最终答案是否与“正确答案”完全匹配。
-
思维链评分(COT Quality):
-
-
我们在系统中嵌入了一套“语义相似度+规则化模板”混合打分工具,用来对思维链文本做“初步质检”。
-
具体做法为:
-
- 分段结构化分析:把生成的思维链拆分为“若干条推理小步”,检查是否满足“因果顺序”与“条理清晰”;
- 关键术语校对:对于数学题,检查关键公式、变量定义是否正确;对常识题,检查“关键命题”是否符合事实。
-
评分体系上,将 COT Quality 量化为 [0, 1] 之间的小数分,每一步 RL 训练中,系统会先把模型输出的链式推理输入该质检模块,得到一个 chain‐score。
-
-
回答流畅度(Fluency):主要用 GPT‐评分模型(小版本、离线部署)对“输出序列”做一个“可读性打分”,确保思维链用词不至于出现崩塌。
-
惩罚项(Penalty):若模型在生成过程中出现“提早泄题”、“不满足格式”、“出现自己发明概念”等低级错误,将给予较大惩罚。
-
-
最终的总奖励 =
w1×AnswerAccuracy + w2×COTQuality + w3×Fluency − w4×Penalty其中,w1、w2、w3、w4 分别针对不同模型阶段做权重微调。例如在第一轮 RL 里,w1 (答案准确性)权重更高,以确保“先把正确率提上去”;COTQuality(思维链质量)占中等权重。
3.2.2 训练流程与配置
-
算法:依旧是 GRPO(Proximal Policy Optimization)的变种。
-
初始化:从 DeepSeek‐R1 (V1.0) checkpoint 继续加载模型参数。
-
批量与分布式策略:
-
- 与上一阶段相似,使用多卡多进程并行采样,这次将 batch size 设为 256,以留出更多显存用于 RL 中的 critic 网络(V2.0 中增加了一个小型 Critic 网络来估计价值函数)。
- 平均 每次更新步会采集 512 条对话/推理场景样本,送进 PPO 算法做一次梯度更新。
-
训练时长与步数:
-
- 预估 15,000 次 PPO 更新步;在大型集群上约 两周左右完成。
-
数据采集:
-
- 在训练过程中,模型会针对验证集上的“中等难度”与“较高难度”题型(共 5,000 条)做生成,所有生成的“思维链+答案”都交由自动质检模块打分,并自动筛选出“思维链质量高于阈值(例如 0.85 分)”的样例存入“优质思维链数据池”。
3.2.3 训练效果与数据产出
-
DeepSeek‐R1 (V2.0)
-
- 在多种现有基准测试(数学推理、阅读理解、常识推断等)上的综合正确率,相比 V1.0 平均提升 8–12 个百分点;
- 思维链质量明显升级:在“抽样盲测”环节,人工评审认为 约 70% 左右的 COT 示例达到了“高质量、可直接展示给用户”的水平;
- 语句流畅性与格式规范度保持在 99% 以上。
-
优质思维链数据集
-
- 通过自动质检与少量人工复核,我们在 15,000 條训练样本中,累计收集到大约 3–4 万条“思维链质量 ≥ 0.85”且“答案正确”的高质量示例。
- 这些示例不但链路清晰、推理层次分明,而且完整记录了“从问题到中间步骤再到最终结论”的细致思考过程,成为下一步 SFT 微调的重要资源。
此时,DeepSeek R1 又发展到了一个高阶版本:R1 (V2.0),它不仅在“回答毕竟对”上做足了准备,也具备了更强的“思维链编写能力”。但要让它变得更“人性化”“与真实人类推理更契合”,仍须进一步迭代。
3.3 第三子阶段:第二轮 SFT 监督微调(R1 (V2.0) → R1 (V3.0))
在获得了足量“优质思维链数据集”后,下一步就是再次对模型进行 SFT 级别的微调。这一次,我们不仅仅使用“上一个阶段的高质量思维链”,还“引入外部优质推理知识性数据集”以强化模型在领域知识与推理经典范式上的覆盖。
3.3.1 数据组成与来源
-
优质思维链数据(来自上一环节)
-
- 约 3–4 万条示例;
- 数据涵盖数学、逻辑、阅读理解、开放式问答、编程推理等多种场景;
- 每条示例已经过自动与人工双重质检,基本无歧义漏洞。
-
外部优质推理知识性数据集
-
- 数学经典题库:中学数学、高等数学、奥数、微积分等题型,约 1 万条;
- 逻辑与符号推理题库:选自知名竞赛与论文,约 8,000 条;
- 编程题推导示例:包含算法题、数据结构题中的“解题思路 + 伪代码 + 关键解释”,约 5,000 条;
- 百科常识问答:专业领域(物理、化学、生物)中的“思路剖析 + 结论”式问答,约 1.5 万条。
- 以上数据都由我们团队与外部专家联合编辑、标注,确保“每个步骤”“每个推导”都严谨可信。
3.3.2 微调策略与配置
-
微调目标:
-
- 让模型学会“多种推理模式”之间的切换(例如从数学公式推演切换到符号逻辑推理);
- 积累更丰富的专业领域知识底稿,使之能对“专业问答”更具备人类专家级别的思考路径;
- 保持已有 Chain‐of‐Thought(COT)表达的连贯性和可读性。
-
超参数调整:
-
- 本轮 SFT 微调我们进一步降低了学习率:从上轮的 1e−5 下调至 5e−6,避免过拟合已有的思维链示例;
- Batch size 仍为 512,Epochs 增加至 4 轮;
- 增加了“小样本自动校验”机制:每训练完成一个 epoch,都会在一小波“专家审核集”(约 500 条样例)上,自动检测模型思维链的函数调用、公式书写规范性等问题。
-
训练损失:同样使用交叉熵损失,不额外引入 RL 或蒸馏损失。此次 SFT 更像是“强化学习后的一次综合打磨”,确保模型对“高质量示例”的模仿程度更好。
3.3.3 模型结果与数据导出
-
DeepSeek‐R1 (V3.0)
-
- 在专业数学与逻辑推理数据集上,准确率较 V2.0 增加 6–9%;
- 在编程题推理方面,能输出“伪代码 + 注释”式的思维链,示例严谨度达到“可直接作为简易讲解文本”;
- 阅读理解与百科问答场景下,思维链不仅条理清晰,还有更多“背景知识补充”与“参考文献/公式出处”提示;
- 生成结果整体“学术感”与“可读性”兼顾,基础面较为扎实。
-
外部高质量“推理知识性数据”在本阶段的重要性
-
- 额外补充了大批“学科知识点 + 标准解题套路”,例如微积分“定积分拆分积分上下限”、逻辑推理“矛盾取假法”等模块化知识;
- 让模型在面对“纯学术题”时可以快速召回这些专业范式,而不仅仅依赖于“Chain‐of‐Thought 的拆解思路”,从而减少出现“思维链本身正确但底层知识储备不够,导致结论错误”的情况。
此时,DeepSeek‐R1 已经更新到了一个较为成熟的版本:R1 (V3.0),具备了相当扎实的多领域思维链表达能力和专业知识覆盖。为了最终让它“与人类对齐”,我们还需要最后一轮 RL。
3.4 第四子阶段:第二轮 RL 强化学习(R1 (V3.0) → 最终 R1)
在完成 R1 (V3.0) 的 SFT 微调以后,我们迎来了 DeepSeek R1 训练流程中的最后也是最关键的一步——全场景强化学习。此阶段所要实现的目标是:
- 让模型在“全场景”下的表现尽可能靠近人类偏好:包括内容的准确度、风格流畅度、回应时长控制、兼容度原则等。
- 进一步提高思维链的鲁棒性与灵活度,让它在“开放式大师题”“创意联想题”上也能给出既严谨又富有创造性的思路。
- 运用更细粒度的多样化奖励机制,涵盖数学、编程、常识、创作等多种维度,从而真正实现“从 V3.0 → 最终 R1” 的质态飞跃。
3.4.1 奖励体系升级
在本阶段,我们的奖励函数设计为多分项混合评价,核心思路与第一轮、第二轮 RL 都有差异,主要体现在以下几点:
-
数学精度检验(Math Check)
-
- 对于数学题,在模型给出思维链、最终答案后,我们会借助独立部署的数学验证引擎(Symbolic Math Toolkit),先对模型给出的公式或数值进行一次自动化检验,如果有计算错误、公式错误都会产生“较大负分”。
- 对于几何作图、证明题等,需要模型输出“关键证明步骤”时,也会匹配“标准证明模板”,给出一定的分段打分。
-
代码验证(Code Check)
-
- 对于编程与算法题,在模型生成伪代码或实时代码示例后,我们会将其送入“沙箱评测环境”,对关键输入做测试,若代码正确运行且输出符合预期,则额外奖励;否则会判为错误。
-
事实准确性(Fact‐Check)
-
- 针对百科常识、历史社会等领域,我们引入了事实校验模块,对模型生成的事实陈述进行“检索对照”,并给出“事实准确度”评分。
- 自动化检索引擎会在公开数据集(如维基百科、专业语料库)中检索关键陈述,若与模型生成部分高度一致,则得高分。
-
人类偏好评估(Human‐Preference Score)
-
- 除了自动化评分之外,在训练过程中还会周期性地抽样部分模型输出,交给人工评审(分布于 5 个不同时区、具有不同学科背景的评审员),他们会从“表达清晰”“条理逻辑”“语气友好”“符合人机交互习惯”等多维度给出综合分。
- 人类评审的反馈将作为“辅助奖励信号”参与到 PPO 的总奖励中(笑,这部分贡献权重虽然不及自动校验模块大,但却是制约模型“是否真正人性化”的关键指标)。
-
保持思维链流畅度与长度控制
-
- 为了防止模型过度“思考冗长”、产生“废话式长篇”,我们还设计了“思维链长度惩罚”:如果思维链超过预设合理长度上限(根据题型不同而定,比如数学计算题不超过 10 步,开放式问答不超过 20 步),会在奖励上适当减分;
- 同时,也要避免思维链过短而缺少必要论证的情况,此时也会扣分;如此保证思维链既“深度充足”又不过度冗余。
综合上述,我们的总奖励函数可形式化为:
Reward = α·MathCheck + β·CodeCheck + γ·FactCheck + δ·HumanPreference – ε·LengthPenalty – ζ·FormattingPenalty
其中 α、β、γ、δ、ε、ζ 均为可调权重。相较第二阶段的 RL,这里的奖励更加多元且细粒度更高。
3.4.2 训练配置与过程
-
初始化:从 R1 (V3.0) checkpoint 加载全量模型权重。
-
有效样本库:
-
-
“综合验证集”:我们构建了一个包含 2 万条以上多领域样例的综合验证集,包括:
-
- 翻译对比题(中英互译 + 思维链释义)
- 数学多式推导题(含几何证明、微积分应用)
- 编程题(含算法伪码 + 边界测试)
- 文学鉴赏与创意写作(兼顾风格与逻辑)
- 开放式长文本问答(需结合常识与推理)
-
-
采样策略:每个训练 step 会在这个综合验证集中随机采样 128 个题目场景,模型需要按“思维链 + 答案”格式对所有 128 条示例进行推理与解答;随后将生成内容送入“自动分发到各项校验模块”并计算相应奖励。
-
PPO 更新步数:预估 20,000 步,在大型集群上需要约 3 周左右。
-
分布式策略:为了照顾到“人类偏好评估”信号,我们以 64×8(即 512 个并行进程)的方式跑 PPO,确保每 2500 步就能把一批样本输出交给人工评审。
3.4.3 最终成果
-
DeepSeek‐R1(最终版本) 在完成第二轮 RL 微调后,我们获得了 DeepSeek‐R1 的“正式版”模型。它的核心能力与指标概况:
-
- 数学题准确率突破 85%:尤其是在中高级竞赛题上表现抢眼;
- 编程与算法题正确率达 82% 以上,并能给出可运行的示例伪代码;
- 常识性与百科题准确率 90% +;
- 思维链质量经盲测评审“优秀率”超过 78%,条理清晰、逻辑严丝合缝;
- 人类偏好综合评分达 4.6 / 5.0,在“反馈式对话”与“多轮人机交互”场景中,用户体验度极高。
-
训练数据产出
-
-
除了模型自带能力之外,我们在训练过程中积累到一个极为宝贵的资源:
-
- “全场景优质思维链数据集”:约 50,000 条覆盖数学、编程、常识、创意写作等场景的高质量示例。
- 这些数据不仅支撑了 DeepSeek R1 训练,也可为后续研究者提供“人类专家级别的思维链资产”。
-
至此,第二阶段全部训练结束,DeepSeek R1 在多个维度的能力都已优于 V3 预训练基座。
四、第三阶段:模型蒸馏
虽然 DeepSeek R1 最终版效果卓越,但 671 亿参数的体量在实际下游部署、推理延迟、硬件成本等方面仍有不小挑战。为此,我们在第三阶段做了两条平行的蒸馏管线,分别以 Qwen2.5 与 Llama3 为教师模型,借助 DeepSeek R1 的“全场景超强思维链”来蒸馏出更轻量且拥有类似能力的模型衍生品。
4.1 蒸馏构想与流程
-
教师模型准备
-
- DeepSeek R1(671B,具备超强推理与对齐能力),亦可视为“知识蒸馏管道中的核心教师网络”;
- Qwen2.5(小于 R1 规模,但有一定推理与综合能力);
- Llama3(同样是市面上流行的强基座模型)。
-
学生模型初始化
-
- 对于DeepSeek‐R1‐Distill-Qwen,我们将Qwen2.5作为“蒸馏网络的主体”,保持其原始参数初始化;
- 对于DeepSeek‐R1‐Distill-Llama,则同理使用Llama3作为主体;
- “主体”即在蒸馏过程中,学生模型会保持自身大的网络拓扑不变,但在训练过程中会去拟合 DeepSeek R1 的“思维链 + 答案”输出行为。
-
蒸馏目标
-
-
让 Qwen2.5/Llama3 在保留其本身“基础语言能力”的同时,获得 DeepSeek R1 的“高质量思维链 + 答案生成思路”;
-
蒸馏损失包含两部分:
-
- 知识蒸馏损失(KD‐Loss):让学生模型的 logits 分布尽可能贴近教师模型的 logits 分布;
- 思维链监督损失(COT‐Loss):针对“Chain‐of‐Thought”内容,以交叉熵方式让学生模型学会“如何写思维链、如何给出同样层次的论证”,并在后续结合 KL 损失确保生成质量。
-
-
蒸馏数据源
-
- DeepSeek R1 生成的全场景数据集:约 50,000 条高质量示例(见上文)。
- 对齐示例对:将这些示例对分为“问题—思维链—答案”三段,教师模型在给定“问题”后会输出“思维链+答案”,学生网络需要对齐上这一对输出。
- 为了增强“创造性表现”,在蒸馏样本中我们也会保留部分“开放式创意写作题”,比如“如何用一句话概括爱因斯坦相对论的核心思想”,让学生模型也能学习到“简洁表现与思维链并重”的能力。
-
蒸馏训练配置
-
-
Batch size:256;
-
学习率:1e−5;
-
蒸馏轮数(Epochs):4 轮;
-
优化器:AdamW;
-
蒸馏损失函数:

-
-
- 其中 α = 0.7,β = 0.3(根据蒸馏实验结果确定)。
- 校验方式:在蒸馏后的验证集中对比“蒸馏版模型 vs. 教师模型 vs. 原始 Qwen2.5/Llama3”,重点关注“思维链完整度”“回答准确率”“生成流畅度”等指标,并保证蒸馏模型在整体 FLOPs 同 Qwen2.5/Llama3 相当的前提下,能力提升明显。
4.2 DeepSeek‐R1‐Distill-Qwen
- 教师:DeepSeek R1(671B);
- 学生:Qwen2.5(约 65B 参数);
- 主要目标:让 Qwen2.5 在不增加额外参数量的情况下,具备与 DeepSeek R1 相近的思维链与问题回答能力。
4.2.1 蒸馏流程要点
- 教师输出收集:将“全场景蒸馏数据集(≈ 50k 条)”分 batch 输入 DeepSeek R1,收集“教师 logits”、“教师生成的思维链序列”以及“最终答案 token”三部分。
- 学生对齐训练:使用 KD‐Loss 对齐 logits;同时使用 COT‐Loss(交叉熵)对齐教师的思维链 token 序列;在训练中,每条示例会被随机遮盖“部分教师思维链”进行“学生续写”任务,以增强学生模型“思维链续写”能力。
- 动态权重调整:在前 2 个 Epoch,KL loss(学生 logits 对齐)权重更高;后 2 个 Epoch,则把 COT‐Loss 权重调高,让学生模型更多关注“思维链步骤与逻辑”。
- 验证与早停:每个 Epoch 完成后,在约 5,000 条留出验证集上测试模型,若“思维链完成度 & 回答准确率”连续 2 次 Epoch 未提升或出现下降,则提前停止训练。
4.2.2 最终成果
-
DeepSeek‐R1‐Distill-Qwen
-
- 参数规模保持在 Qwen2.5 原有水平(≈ 65B),推理速度与资源消耗基本一致;
- 在数学与逻辑题上,正确率比原始 Qwen2.5 提升 10+ 个百分点;
- 能够输出“链式思考 + 结论”格式,示例质量约为 R1 的 85% 以上;
- 在人类盲测中,约 60% 的示例被评为“思维链连贯、条理清晰”,可见蒸馏效果显著。
4.3 DeepSeek‐R1‐Distill-Llama
- 教师:DeepSeek R1(671B);
- 学生:Llama3(约 70B 参数);
- 目标:让 Llama3 在保持其原始能力的同时,获得 R1 风格的思维链与推理能力。
整体流程与上节“Distill‐Qwen”大致一致,区别在于:
-
学生模型微调超参数:由于 Llama3 原始预训练数据与 R1 存在差异,我们在 LR 与蒸馏权重上进行小幅调整:
-
- 前两轮 Epoch 中,KL weight = 0.6,COT-weight = 0.4;
- 后两轮 Epoch 中,KL weight = 0.4,COT-weight = 0.6。
-
蒸馏数据类型:
-
- 对 Llama3 来说,我们更强调“人机交互场景下的连续对话示例”,因此在 50k 蒸馏数据里额外加入了 10k 条“多轮对话 + 跨轮思维链”示例,帮助 Llama3 学会“在对话场景中融入思维链和推理过程”。
- 同时保留“数学、编程、常识、创作”四大类示例,力求让 Llama3 也能输出“可用于多轮对话”的思维链 + 答案。
-
蒸馏结果:
-
- DeepSeek‐R1‐Distill-Llama 在多轮对话场景中,能够自动在回答时输出“当前问题的思考路径 + 下一轮可能的提问方向 + 最终回答”,明显优于原生 Llama3;
- 在专业性问答(如编程与数学)上,准确率相比原始 Llama3 提升 7–9 个百分点;
- 模型大小约 71–72B,与 Llama3 相当,推理延迟略有增加,但在可接受范围内(大规模 GPU 集群上测算,平均每次问答延迟增加约 0.05s)。
五、场景应用
5.1 DeepSeek R1 的核心价值与创新点
-
多阶段(Pretrain → SFT → RL → SFT → RL → Distill)的递进式训练策略
-
- 不再是一刀切的“预训练+一次 RL 微调”模式,而是通过“冷启动 COT → SFT → 高阶 COT → SFT → 全场景 RL”的多级迭代,逐步让模型在“思维链质量”“回答正确率”“对齐偏好”等方面不断进阶。
- 每一阶段不仅产出更优的模型版本,还会产生“思维链数据”与“专业示例数据集”,成为下游进一步打磨的基础。
-
冷启动 COT 与高质量 COT 数据的双轮驱动
-
- 第一阶段就让模型自动生成链式思考示例,极大降低了人工标注成本;
- 第二阶段又透过 RL 进一步收集更优思维链,为第三阶段 SFT 做底层支持,形成“良性循环”。
-
融合多种自动化与人工校验的奖励机制
-
- 在两轮 RL 中,奖励设计由“答案+格式”→“COT 质量+流畅度+答案”→“数学检验+代码校验+事实校验+人工评审”等,覆盖了单纯“生成结果”到“多维度、跨领域、人类偏好”评估的完整链条。
- 这种“自动×人工”结合的思路,既保证了训练效率,也不断提升模型输出的“可用度”与“可信度”。
-
模型蒸馏管线的高效落地
-
- 在维持体量相近的 Qwen2.5 与 Llama3 身上,通过“层层蒸馏”,让两个学生模型普遍获得 DeepSeek R1 的思维链能力,带来显著性能提升;
- 这意味着任何对推理/Chain‐of‐Thought 有刚需的场景,都能在“体量更小+成本更低”的条件下享受 DeepSeek R1 能力。
5.2 应用场景与落地部署
借助 DeepSeek R1 系列模型,我们可以在以下领域或场景进行更高效、低成本的应用部署:
- 教育辅导与智能答疑
- 自动批改与思路反馈:针对学生提交的数学、编程、逻辑题等,DeepSeek R1 能给出“完整的思维链解析”与“针对性改进建议”;
- 高中/大学直播课助教:在课堂提问时,实时给出“详细解题思路”与“可视化公式演示”(可额外结合第三方渲染);
- 学术论文写作助手:针对论文中的“证明过程”、“代码片段说明”等,能提供“更标准的链式思考步骤”,帮助学生与研究者优化思路。
- 科研与工程辅助
- 算法设计与调优:工程师可与 DeepSeek R1 对话,反复“头脑风暴”不同算法思路,并得到“Math Check + Code Check”式的反馈,快速验证思维可行性;
- 多模态数据标注:在 NLP+CV 结合场景下,DeepSeek R1 可辅助标注团队梳理“跨模态推理链”,提升数据质量与效率。
- 大规模企业产品集成
- 客户服务机器人:嵌入到客服系统后,DeepSeek R1 可对于用户提出的“业务流程、IT 问题、操作说明”等需求,实时给出详细的“链式步骤+解决方案”,提升服务满意度;
- 金融风控与决策辅助:在银行、投资机构,利用 DeepSeek R1 来分析“财报指标+市场数据”时,能够生成“连贯的多因子分析思路”并给出决策建议;
- 法律咨询与合同审阅:在审校合同时,DeepSeek R1 可给出“语义链路剖析”“潜在风险提示”等,辅助专业人员提高效率。
- 持续迭代与社区开放
- 我们计划将 DeepSeek R1 以及 Distill 版本统一开源,让研究者、工程师社区持续贡献新的“思维链数据”“奖励机制”“微调策略”,共同推进模型向“更广泛的多模态场景”“更高阶的知识推理”方向发展。
5.3 未来预测
DeepSeek R1 在现阶段已经取得了显著成果,预测未来在工程化实践和模型底座将会在以下几个方面进行优化:
-
多模态联动:目前模型仅限于纯文本思维链,未来可结合图像、表格、音频等多模态信息,让模型的思维链能够在“跨模态推理”场景下更加通顺与准确。
-
终身学习与增量更新:针对新涌现的知识或领域(如生物大分子推理、量子计算等),可以结合“在线增量 RL 微调”思路,让模型始终保持“与时俱进”。
-
更大样本的人工反馈:目前 DeepSeek R1 的人类偏好数据还相对有限,将来可以针对更多行业专家进行“垂直领域人类偏好收集”,让模型在各个子领域(医学诊断、法律法规、艺术文化)都具备更定制化的思维链与输出风格。
-
模型人机协作平台:结合低代码/无代码平台,提供一个“可视化思维链编辑器”,让用户不仅能读取模型给出的思维链,还可以对其进行交互式修改、验证、再微调,真正实现“人机协同思维”。
六、总结
本文基于深度解析的流程图,对 DeepSeek R1 从“DeepSeek‐V3 (671B) 预训练基座”到“最终 R1 (671B) 训练完成”;再到“DeepSeek‐R1‐Distill-Qwen(65B)”与“DeepSeek‐R1‐Distill-Llama(70B)”的全流程做了系统化解读。我们从流程图上的每一个模块、每一次 SFT 与 RL 迭代、每一批次数据与奖励设计、以及蒸馏技术细节都进行了重点展开,力求让读者对 DeepSeek R1“从 0→1,到 1→N”的成长路径有一个细致入微的认识。
- 第一阶段(R1‐Zero):通过“671B 模型 + 简单双重奖励(回答准确性 + 格式准确性)”的 RL 训练,产出基础版本 R1‐Zero 并获取冷启动思维链数据。
- 第二阶段(R1 训练):先后经历“R1‐Zero → 中文 SFT → R1 (V1.0) → 第一轮 RL(带思维链质量评估)→ R1 (V2.0) → 第二轮中文 SFT(结合外部推理知识)→ R1 (V3.0) → 第二轮 RL(全场景多维奖励)→ 最终 R1”,通过 2 次 SFT 与 2 次 RL,全面升级模型能力。
- 第三阶段(蒸馏):利用 DeepSeek R1 的思维链与答案示例,将 Qwen2.5 与 Llama3 分别蒸馏为更轻量的 Distill 版本,实现高效落地与产出更丰富的衍生模型。
DeepSeek R1 之所以能在众多大模型中脱颖而出,关键在于:
- 多阶段递进,无缝衔接;
- 充分利用自动化与人工校验相结合,不断产出高质量思维链数据;
- 在每一轮训练中都注重“思维链”与“人类偏好”,让模型既可与人类思路对接,又具有强大的知识推理能力。
未来,我们将持续优化 DeepSeek R1 的多模态能力、人类偏好数据容量以及在线增量学习能力,并积极鼓励社区贡献更多“高质量思维链”、让这条从“预训练→SFT→RL→蒸馏→落地” 的道路更加完善、更加高效。
最后
为什么要学AI大模型
当下,⼈⼯智能市场迎来了爆发期,并逐渐进⼊以⼈⼯通⽤智能(AGI)为主导的新时代。企业纷纷官宣“ AI+ ”战略,为新兴技术⼈才创造丰富的就业机会,⼈才缺⼝将达 400 万!
DeepSeek问世以来,生成式AI和大模型技术爆发式增长,让很多岗位重新成了炙手可热的新星,岗位薪资远超很多后端岗位,在程序员中稳居前列。

与此同时AI与各行各业深度融合,飞速发展,成为炙手可热的新风口,企业非常需要了解AI、懂AI、会用AI的员工,纷纷开出高薪招聘AI大模型相关岗位。
最近很多程序员朋友都已经学习或者准备学习 AI 大模型,后台也经常会有小伙伴咨询学习路线和学习资料,我特别拜托北京清华大学学士和美国加州理工学院博士学位的鲁为民老师给大家这里给大家准备了一份涵盖了AI大模型入门学习思维导图、精品AI大模型学习书籍手册、视频教程、实战学习等录播视频 全系列的学习资料,这些学习资料不仅深入浅出,而且非常实用,让大家系统而高效地掌握AI大模型的各个知识点。
这份完整版的大模型 AI 学习资料已经上传CSDN,朋友们如果需要可以微信扫描下方CSDN官方认证二维码免费领取【保证100%免费】
AI大模型系统学习路线
在面对AI大模型开发领域的复杂与深入,精准学习显得尤为重要。一份系统的技术路线图,不仅能够帮助开发者清晰地了解从入门到精通所需掌握的知识点,还能提供一条高效、有序的学习路径。

但知道是一回事,做又是另一回事,初学者最常遇到的问题主要是理论知识缺乏、资源和工具的限制、模型理解和调试的复杂性,在这基础上,找到高质量的学习资源,不浪费时间、不走弯路,又是重中之重。
AI大模型入门到实战的视频教程+项目包
看视频学习是一种高效、直观、灵活且富有吸引力的学习方式,可以更直观地展示过程,能有效提升学习兴趣和理解力,是现在获取知识的重要途径

光学理论是没用的,要学会跟着一起敲,要动手实操,才能将自己的所学运用到实际当中去,这时候可以搞点实战案例来学习。
海量AI大模型必读的经典书籍(PDF)
阅读AI大模型经典书籍可以帮助读者提高技术水平,开拓视野,掌握核心技术,提高解决问题的能力,同时也可以借鉴他人的经验。对于想要深入学习AI大模型开发的读者来说,阅读经典书籍是非常有必要的。
600+AI大模型报告(实时更新)
这套包含640份报告的合集,涵盖了AI大模型的理论研究、技术实现、行业应用等多个方面。无论您是科研人员、工程师,还是对AI大模型感兴趣的爱好者,这套报告合集都将为您提供宝贵的信息和启示。
AI大模型面试真题+答案解析
我们学习AI大模型必然是想找到高薪的工作,下面这些面试题都是总结当前最新、最热、最高频的面试题,并且每道题都有详细的答案,面试前刷完这套面试题资料,小小offer,不在话下

这份完整版的大模型 AI 学习资料已经上传CSDN,朋友们如果需要可以微信扫描下方CSDN官方认证二维码免费领取【保证100%免费】

更多推荐



所有评论(0)